XH GUI


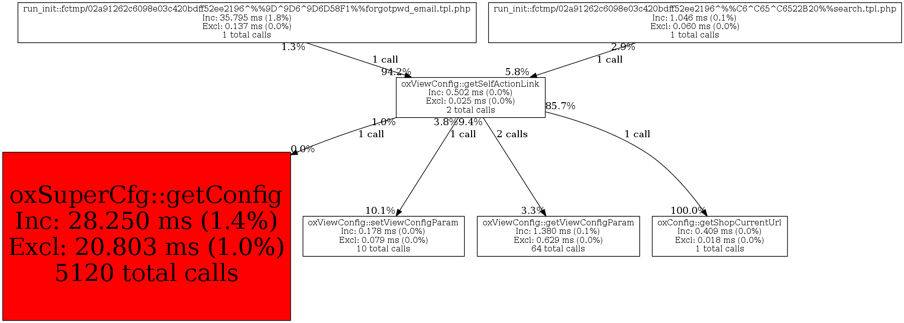
Parent/Child report for oxViewConfig::getSelfActionLink [View Callgraph ]


Function NameCallsCalls%Incl. Wall Time
(microsec)
IWall%Incl. CPU
(microsecs)
ICpu%Incl.
MemUse
(bytes)
IMemUse%Incl.
PeakMemUse
(bytes)
IPeakMemUse%
Current Function
oxViewConfig::getSelfActionLink2 4.3% 502 0.0% 0 0.0% 15,104 0.1% 0 0.0%
Exclusive Metrics for Current Function25 5.0% 0 N/A% 3,864 25.6% 0 N/A%
Parent functions
run_init::fctmp/02a91262c6098e03c420bdff52ee2196^%%9D^9D6^9D6D58F1%%forgotpwd_email.tpl.php1 50.0% 473 94.2% 0 N/A% 13,768 91.2% 0 N/A%
run_init::fctmp/02a91262c6098e03c420bdff52ee2196^%%C6^C65^C6522B20%%search.tpl.php1 50.0% 29 5.8% 0 N/A% 1,336 8.8% 0 N/A%
Child functions
oxConfig::getShopCurrentUrl1 20.0% 409 81.5% 0 N/A% 7,416 49.1% 0 N/A%
oxViewConfig::getViewConfigParam2 40.0% 45 9.0% 0 N/A% 1,368 9.1% 0 N/A%
oxViewConfig::setViewConfigParam1 20.0% 18 3.6% 0 N/A% 1,264 8.4% 0 N/A%
oxSuperCfg::getConfig1 20.0% 5 1.0% 0 N/A% 1,192 7.9% 0 N/A%